App comparison
Add up to 4 apps below to see how they compare. You can also use the "Compare" buttons while browsing.
GetApp offers objective, independent research and verified user reviews. We may earn a referral fee when you visit a vendor through our links.
Our commitment
Independent research methodology
Our researchers use a mix of verified reviews, independent research, and objective methodologies to bring you selection and ranking information you can trust. While we may earn a referral fee when you visit a provider through our links or speak to an advisor, this has no influence on our research or methodology.
Verified user reviews
GetApp maintains a proprietary database of millions of in-depth, verified user reviews across thousands of products in hundreds of software categories. Our data scientists apply advanced modeling techniques to identify key insights about products based on those reviews. We may also share aggregated ratings and select excerpts from those reviews throughout our site.
Our human moderators verify that reviewers are real people and that reviews are authentic. They use leading tech to analyze text quality and to detect plagiarism and generative AI.
How GetApp ensures transparency
GetApp lists all providers across its website—not just those that pay us—so that users can make informed purchase decisions. GetApp is free for users. Software providers pay us for sponsored profiles to receive web traffic and sales opportunities. Sponsored profiles include a link-out icon that takes users to the provider’s website.

GraphQL Editor
5
2
4
0
3
0
2
0
1
0
Based on GetApp‘s extensive, proprietary database of in-depth, verified user reviews
API Management
Table of Contents
GraphQL Editor - 2026 Pricing, Features, Reviews & Alternatives


All user reviews are verified by in-house moderators and provider data by our software research team. Learn more
Last updated: March 2026
GraphQL Editor overview
What is GraphQL Editor?
GraphQL Editor is an online GraphQL IDE that lets you generate schema using visual blocks, preview frontend as a live JAMstack engine, connect and use a mock backend, enjoy programatically generated documentation and a lot more.
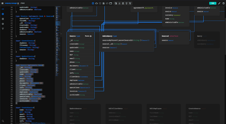
GraphQL Editor’s user interface
GraphQL Editor reviews
Overall rating
5.0
/5
2
Positive reviews
100
%
- Value for money
- Ease of use
- Features
- Customer support
- Likelihood to recommend1.00/10
5
4
3
2
1
2
0
0
0
0
GraphQL Editor's key features
Most critical features, based on insights from GraphQL Editor users:
All GraphQL Editor features
Features rating:
GraphQL Editor alternatives
GraphQL Editor pricing
Value for money rating:
Starting from
8.25
/user
Per month
User opinions about GraphQL Editor price and value
Value for money rating:
GraphQL Editor integrations (2)
Top integrations
GraphQL Editor support options
Typical customers
Platforms supported
Support options
Training options
GraphQL Editor FAQs
Q. What level of support does GraphQL Editor offer?
GraphQL Editor offers the following support options:
Email/Help Desk, FAQs/Forum, Knowledge Base, Phone Support, 24/7 (Live rep), Chat





