App comparison
Add up to 4 apps below to see how they compare. You can also use the "Compare" buttons while browsing.
GetApp offers objective, independent research and verified user reviews. We may earn a referral fee when you visit a vendor through our links.
Our commitment
Independent research methodology
Our researchers use a mix of verified reviews, independent research, and objective methodologies to bring you selection and ranking information you can trust. While we may earn a referral fee when you visit a provider through our links or speak to an advisor, this has no influence on our research or methodology.
Verified user reviews
GetApp maintains a proprietary database of millions of in-depth, verified user reviews across thousands of products in hundreds of software categories. Our data scientists apply advanced modeling techniques to identify key insights about products based on those reviews. We may also share aggregated ratings and select excerpts from those reviews throughout our site.
Our human moderators verify that reviewers are real people and that reviews are authentic. They use leading tech to analyze text quality and to detect plagiarism and generative AI.
How GetApp ensures transparency
GetApp lists all providers across its website—not just those that pay us—so that users can make informed purchase decisions. GetApp is free for users. Software providers pay us for sponsored profiles to receive web traffic and sales opportunities. Sponsored profiles include a link-out icon that takes users to the provider’s website.

OpenText Content Management
5
1
4
0
3
0
2
0
1
0
Based on GetApp‘s extensive, proprietary database of in-depth, verified user reviews
Application portfolio management solution
Table of Contents



Is this product right for your business?
Find out with a
OpenText Content Management - 2026 Pricing, Features, Reviews & Alternatives


All user reviews are verified by in-house moderators and provider data by our software research team. Learn more
Last updated: March 2026
OpenText Content Management overview
What is OpenText Content Management?
Enterprise View is a software solution designed to help organizations manage their IT infrastructure more effectively. It provides a comprehensive view of the entire IT environment, including servers, applications, databases, and storage devices, allowing IT teams to quickly identify and resolve issues before they impact users.
Overall, Enterprise View can help organizations improve IT service delivery, reduce downtime, and increase efficiency.
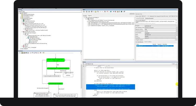
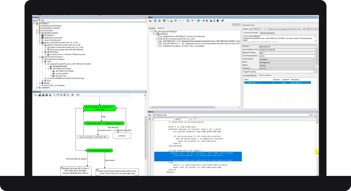
OpenText Content Management’s user interface
OpenText Content Management reviews
Overall rating
5.0
/5
1
Positive reviews
100
%
- Value for money
- Ease of use
- Features
- Customer support
- Likelihood to recommend1.00/10
5
4
3
2
1
1
0
0
0
0
OpenText Content Management's features
Features rating:
OpenText Content Management alternatives
OpenText Content Management support options
Typical customers
Platforms supported
Support options
Training options



