App comparison
Add up to 4 apps below to see how they compare. You can also use the "Compare" buttons while browsing.
GetApp offers objective, independent research and verified user reviews. We may earn a referral fee when you visit a vendor through our links.
Our commitment
Independent research methodology
Our researchers use a mix of verified reviews, independent research, and objective methodologies to bring you selection and ranking information you can trust. While we may earn a referral fee when you visit a provider through our links or speak to an advisor, this has no influence on our research or methodology.
Verified user reviews
GetApp maintains a proprietary database of millions of in-depth, verified user reviews across thousands of products in hundreds of software categories. Our data scientists apply advanced modeling techniques to identify key insights about products based on those reviews. We may also share aggregated ratings and select excerpts from those reviews throughout our site.
Our human moderators verify that reviewers are real people and that reviews are authentic. They use leading tech to analyze text quality and to detect plagiarism and generative AI.
How GetApp ensures transparency
GetApp lists all providers across its website—not just those that pay us—so that users can make informed purchase decisions. GetApp is free for users. Software providers pay us for sponsored profiles to receive web traffic and sales opportunities. Sponsored profiles include a link-out icon that takes users to the provider’s website.

TPT
Cloud-based and on-premises automation testing software
Table of Contents
TPT - 2026 Pricing, Features, Reviews & Alternatives


All user reviews are verified by in-house moderators and provider data by our software research team. Learn more
Last updated: March 2026
TPT overview
What is TPT?
The platform offers tools to create simple module tests and complex system tests. It satisfies safety standard directives up to the highest level. TPT supports all testing activities, including test case design/execution, assessment & reporting, test management & requirements traceability, and execution. It models test cases with a combination of graphical automatons and testing steps, giving tests a clear structure with enhanced features to manipulate and observe signals and actions during tests.
TPT simplifies synthesized signals, measurement data, and function call integration during the model-based test. Its test cases are reactive, allowing them to react to the system’s behavior during test runs. They are also easy to handle and maintain, even for complex systems with large interfaces. The software can automatically generate test cases in numerous ways, including sophisticated code coverage tests generation for Simulink, TargetLink, and Stateflow models.
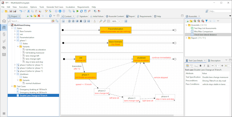
TPT’s user interface
TPT reviews
Overall rating
No reviews
- Value for money
- Ease of use
- Features
- Customer support
- Likelihood to recommend0.00/10
5
4
3
2
1
0
0
0
0
0
TPT's key features
Most critical features, based on insights from TPT users:
All TPT features
TPT alternatives
TPT pricing
Value for money rating:
Starting from
No pricing info
User opinions about TPT price and value
Value for money rating:
TPT support options
Typical customers
Platforms supported
Support options
Training options



