App comparison
Add up to 4 apps below to see how they compare. You can also use the "Compare" buttons while browsing.
GetApp offers objective, independent research and verified user reviews. We may earn a referral fee when you visit a vendor through our links.
Our commitment
Independent research methodology
Our researchers use a mix of verified reviews, independent research, and objective methodologies to bring you selection and ranking information you can trust. While we may earn a referral fee when you visit a provider through our links or speak to an advisor, this has no influence on our research or methodology.
Verified user reviews
GetApp maintains a proprietary database of millions of in-depth, verified user reviews across thousands of products in hundreds of software categories. Our data scientists apply advanced modeling techniques to identify key insights about products based on those reviews. We may also share aggregated ratings and select excerpts from those reviews throughout our site.
Our human moderators verify that reviewers are real people and that reviews are authentic. They use leading tech to analyze text quality and to detect plagiarism and generative AI.
How GetApp ensures transparency
GetApp lists all providers across its website—not just those that pay us—so that users can make informed purchase decisions. GetApp is free for users. Software providers pay us for sponsored profiles to receive web traffic and sales opportunities. Sponsored profiles include a link-out icon that takes users to the provider’s website.

Core Impact
Simple and powerful penetration testing software
Table of Contents



Is this product right for your business?
Find out with a
Core Impact - 2026 Pricing, Features, Reviews & Alternatives


All user reviews are verified by in-house moderators and provider data by our software research team. Learn more
Last updated: March 2026
Core Impact overview
What is Core Impact?
Starting price
per year
Alternatives
with better value for money
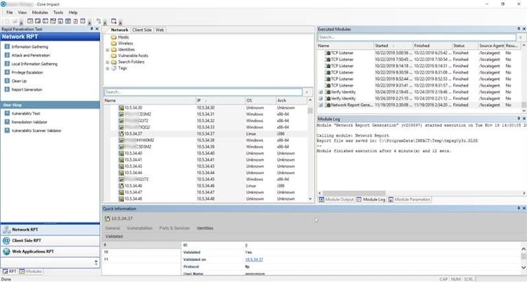
Core Impact’s user interface
Core Impact reviews
Overall rating
No reviews
- Value for money
- Ease of use
- Features
- Customer support
- Likelihood to recommend0.00/10
5
4
3
2
1
0
0
0
0
0
Core Impact's key features
Most critical features, based on insights from Core Impact users:
All Core Impact features
Core Impact alternatives
Core Impact pricing
Value for money rating:
Starting from
9000
/user
Per year
User opinions about Core Impact price and value
Value for money rating:
Core Impact support options
Typical customers
Platforms supported
Support options
Training options
Core Impact FAQs
Core Impact has the following typical customers:
Mid-size Business, Small Business, Large Enterprises
These products have better value for money
Q. What level of support does Core Impact offer?
Core Impact offers the following support options:
Chat, Email/Help Desk, Phone Support



