App comparison
Add up to 4 apps below to see how they compare. You can also use the "Compare" buttons while browsing.
GetApp offers objective, independent research and verified user reviews. We may earn a referral fee when you visit a vendor through our links.
Our commitment
Independent research methodology
Our researchers use a mix of verified reviews, independent research, and objective methodologies to bring you selection and ranking information you can trust. While we may earn a referral fee when you visit a provider through our links or speak to an advisor, this has no influence on our research or methodology.
Verified user reviews
GetApp maintains a proprietary database of millions of in-depth, verified user reviews across thousands of products in hundreds of software categories. Our data scientists apply advanced modeling techniques to identify key insights about products based on those reviews. We may also share aggregated ratings and select excerpts from those reviews throughout our site.
Our human moderators verify that reviewers are real people and that reviews are authentic. They use leading tech to analyze text quality and to detect plagiarism and generative AI.
How GetApp ensures transparency
GetApp lists all providers across its website—not just those that pay us—so that users can make informed purchase decisions. GetApp is free for users. Software providers pay us for sponsored profiles to receive web traffic and sales opportunities. Sponsored profiles include a link-out icon that takes users to the provider’s website.

CloverDX
5
7
4
3
3
0
2
0
1
0
Based on GetApp‘s extensive, proprietary database of in-depth, verified user reviews
Solving real-world data challenges
Table of Contents



Is this product right for your business?
Find out with a
CloverDX - 2026 Pricing, Features, Reviews & Alternatives


All user reviews are verified by in-house moderators and provider data by our software research team. Learn more
Last updated: March 2026
CloverDX overview
What is CloverDX?
CloverDX is a data integration platform making development and rich enterprise capabilities available in a small footprint package. It allows you to efficiently develop, deploy and automate data transformations, from simple file-to-database loads to automating complex data movement between databases, files, Web Service APs, etc. It provides an effective blend of rapid visual design of transformations and workflows with full coding IDE, debugging, customization capabilities and automation.
CloverDX works great in hybrid scenarios when cloud and on-premise data need to be combined and delivered in bulk/batch or near real-time modes.
CloverDX has been designed with developers in mind. While lots of tasks can be solved in no-code visual designer, CloverDX goes beyond. We provide a full IDE for debugging, testing and coding on top of the visual design. Users can either use CloverDX's scripting language called CTL or switch to Java or any other favorite programming language. Code can be used wherever a problem is solved more easily with a few lines (or pages) of code.
Key benefits of using CloverDX
- IDE for rapid development
- Visibility and transparency of data and job flows
- Data source and target agnostic
- Cloud and on-premise data sources and targets
- Read and write capabilities for all connectors
- Reusability of custom data operations
- Workflow orchestration
- Performance optimization - parallel processing
- Scheduling, event triggers and workflows
- Monitoring and error handling
- Data Quality tools
- Collaboration between IT and business users
- Data Catalog where live data sources can be share
- Wrangler for self-service data prep
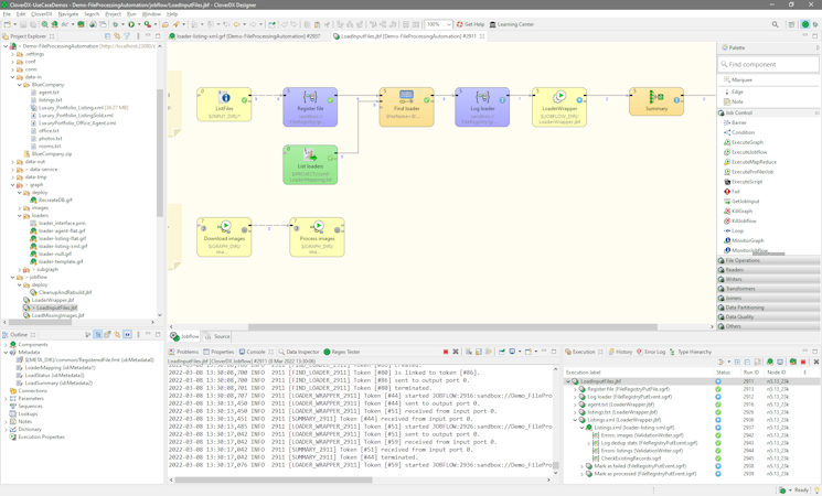
CloverDX’s user interface
CloverDX reviews
Overall rating
4.7
/5
10
Positive reviews
70
%
- Value for money
- Ease of use
- Features
- Customer support
- Likelihood to recommend0.70/10
5
4
3
2
1
7
3
0
0
0
Who uses CloverDX?
Based on 10 verified user reviews.
Company size
Small Businesses
Enterprises
Midsize Businesses
Top industries
Use cases
- Not enough reviewsCloverDX's key features
Most critical features, based on insights from CloverDX users:
All CloverDX features
Features rating:
CloverDX alternatives
CloverDX pricing
Value for money rating:
Starting from
1
Per year
Usage Based
User opinions about CloverDX price and value
Value for money rating:
CloverDX integrations (1)
Top integrations
CloverDX support options
Typical customers
Platforms supported
Support options
Training options
CloverDX FAQs
CloverDX has the following typical customers:
Large Enterprises, Mid Size Business, Non Profit, Public Administrations, Small Business
Q. What languages does CloverDX support?
CloverDX supports the following languages:
English
Q. Does CloverDX offer an API?
Yes, CloverDX has an API available for use.
Q. What level of support does CloverDX offer?
CloverDX offers the following support options:
Email/Help Desk, Chat, Knowledge Base, FAQs/Forum, Phone Support, 24/7 (Live rep)




