App comparison
Add up to 4 apps below to see how they compare. You can also use the "Compare" buttons while browsing.
GetApp offers objective, independent research and verified user reviews. We may earn a referral fee when you visit a vendor through our links.
Our commitment
Independent research methodology
Our researchers use a mix of verified reviews, independent research, and objective methodologies to bring you selection and ranking information you can trust. While we may earn a referral fee when you visit a provider through our links or speak to an advisor, this has no influence on our research or methodology.
Verified user reviews
GetApp maintains a proprietary database of millions of in-depth, verified user reviews across thousands of products in hundreds of software categories. Our data scientists apply advanced modeling techniques to identify key insights about products based on those reviews. We may also share aggregated ratings and select excerpts from those reviews throughout our site.
Our human moderators verify that reviewers are real people and that reviews are authentic. They use leading tech to analyze text quality and to detect plagiarism and generative AI.
How GetApp ensures transparency
GetApp lists all providers across its website—not just those that pay us—so that users can make informed purchase decisions. GetApp is free for users. Software providers pay us for sponsored profiles to receive web traffic and sales opportunities. Sponsored profiles include a link-out icon that takes users to the provider’s website.

dbForge Comparison
5
8
4
6
3
1
2
0
1
0
Based on GetApp‘s extensive, proprietary database of in-depth, verified user reviews
A pair of simple tools for comparing and deploying database.
Table of Contents



Is this product right for your business?
Find out with a
dbForge Comparison - 2026 Pricing, Features, Reviews & Alternatives


All user reviews are verified by in-house moderators and provider data by our software research team. Learn more
Last updated: May 2026
dbForge Comparison overview
What is dbForge Comparison?
Devart's dbForge Comparison tools provide a comprehensive suite of solutions for comparing and synchronizing database data and schemas across multiple database platforms. These tools are designed to streamline database management and development workflows, catering to the needs of experienced database professionals.
The dbForge Comparison tools support a wide range of database systems, including SQL Server, Oracle, MySQL, PostgreSQL, and Amazon Redshift. Users can compare and synchronize data, as well as analyze and deploy schema changes, through intuitive wizards and customization options. The tools offer remote and cloud server support, allowing users to manage database differences across various environments. Automation capabilities, such as the ability to save scripts as batch files and schedule their execution, further enhance productivity.
The dbForge Comparison tools provide a comprehensive set of features, including extended data source support, comparison results management, and multi-format reporting. Insightful video tutorials and resources are available to help users maximize the tools' capabilities. Additionally, the company offers specialized bundles for SQL Server, MySQL, and Oracle, providing significant savings compared to purchasing the individual tools.
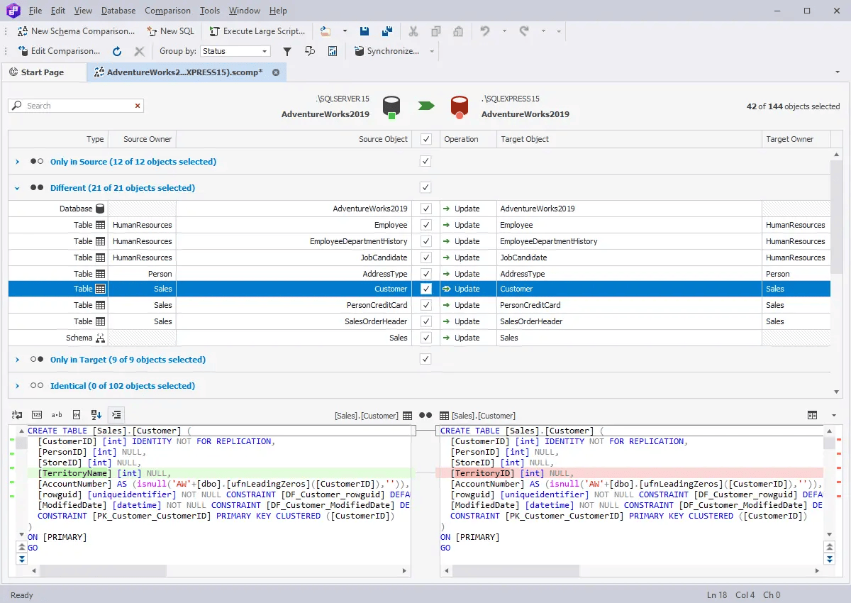
dbForge Comparison’s user interface
dbForge Comparison reviews
Overall rating
4.5
/5
15
Positive reviews
80
%
- Value for money
- Ease of use
- Features
- Customer support
- Likelihood to recommend0.80/10
5
4
3
2
1
8
6
1
0
0
Who uses dbForge Comparison?
Based on 15 verified user reviews.
Company size
Small Businesses
Enterprises
Midsize Businesses
Top industries
Use cases
- Not enough reviewsdbForge Comparison's key features
Most critical features, based on insights from dbForge Comparison users:
All dbForge Comparison features
Features rating:
dbForge Comparison alternatives
dbForge Comparison pricing
Pricing plans
Pricing details:
User opinions about dbForge Comparison price and value
Value for money rating:
dbForge Comparison integrations (3)
Top integrations
dbForge Comparison support options
Typical customers
Platforms supported
Support options
Training options
dbForge Comparison FAQs
Q. What level of support does dbForge Comparison offer?
dbForge Comparison offers the following support options:
Chat, Email/Help Desk, FAQs/Forum






