App comparison
Add up to 4 apps below to see how they compare. You can also use the "Compare" buttons while browsing.
GetApp offers objective, independent research and verified user reviews. We may earn a referral fee when you visit a vendor through our links.
Our commitment
Independent research methodology
Our researchers use a mix of verified reviews, independent research, and objective methodologies to bring you selection and ranking information you can trust. While we may earn a referral fee when you visit a provider through our links or speak to an advisor, this has no influence on our research or methodology.
Verified user reviews
GetApp maintains a proprietary database of millions of in-depth, verified user reviews across thousands of products in hundreds of software categories. Our data scientists apply advanced modeling techniques to identify key insights about products based on those reviews. We may also share aggregated ratings and select excerpts from those reviews throughout our site.
Our human moderators verify that reviewers are real people and that reviews are authentic. They use leading tech to analyze text quality and to detect plagiarism and generative AI.
How GetApp ensures transparency
GetApp lists all providers across its website—not just those that pay us—so that users can make informed purchase decisions. GetApp is free for users. Software providers pay us for sponsored profiles to receive web traffic and sales opportunities. Sponsored profiles include a link-out icon that takes users to the provider’s website.

dbForge Query Builder for MySQL
MySQL and MariaDB query builder tool
Table of Contents
dbForge Query Builder for MySQL - 2026 Pricing, Features, Reviews & Alternatives


All user reviews are verified by in-house moderators and provider data by our software research team. Learn more
Last updated: May 2026
dbForge Query Builder for MySQL overview
What is dbForge Query Builder for MySQL?
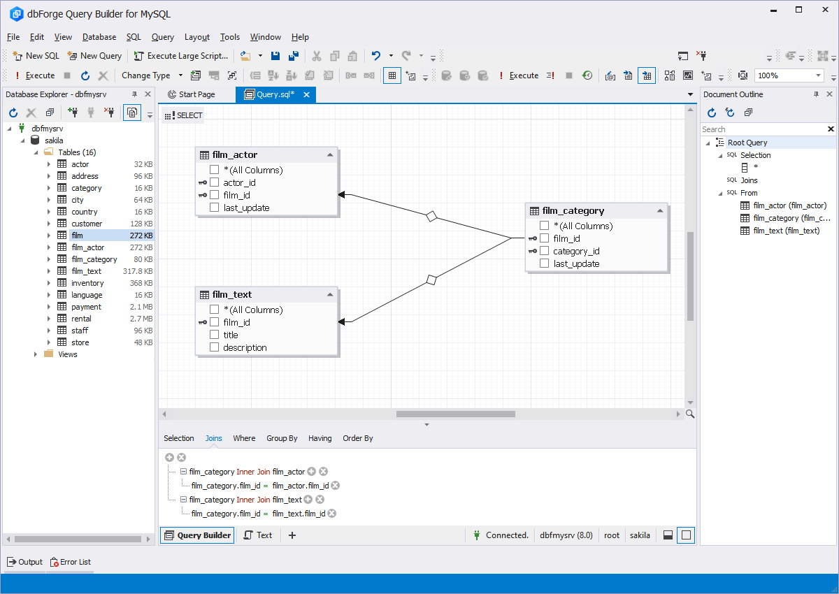
dbForge Query Builder for MySQL is a sophisticated visual tool designed for database professionals who need to create and edit complex MySQL and MariaDB queries efficiently. The application enables users to construct queries ranging from simple lookups to intricate JOINs through an intuitive drag-and-drop interface, eliminating the need to manually write complex SQL code. The visual query builder functionality allows professionals to draw queries on a diagram, automatically generate JOINs between tables, and visually edit sub-queries, significantly reducing the time spent on query development.
The tool features a comprehensive SQL editing environment with automatic syntax checking, context-sensitive code completion, and on-the-fly formatting. Database administrators and developers can execute scripts, analyze query performance with the built-in profiler, and view execution plans in a tree format for optimization purposes. The advanced data editor supports asynchronous data fetching, batch table updates, and server-side sorting and filtering, making it suitable for working with large datasets. Users can navigate through data using pagination, apply advanced filters, and perform full-text searches within the data grid.
dbForge Query Builder for MySQL’s user interface
dbForge Query Builder for MySQL reviews
Overall rating
No reviews
- Value for money
- Ease of use
- Features
- Customer support
- Likelihood to recommend0.00/10
5
4
3
2
1
0
0
0
0
0
dbForge Query Builder for MySQL's key features
Most critical features, based on insights from dbForge Query Builder for MySQL users:
All dbForge Query Builder for MySQL features
dbForge Query Builder for MySQL alternatives
dbForge Query Builder for MySQL pricing
Pricing plans
Pricing details:
User opinions about dbForge Query Builder for MySQL price and value
Value for money rating:
dbForge Query Builder for MySQL integrations (4)
Top integrations
dbForge Query Builder for MySQL support options
Typical customers
Platforms supported
Support options
Training options
dbForge Query Builder for MySQL FAQs
Q. What level of support does dbForge Query Builder for MySQL offer?
dbForge Query Builder for MySQL offers the following support options:
Email/Help Desk, FAQs/Forum, Chat







