App comparison
Add up to 4 apps below to see how they compare. You can also use the "Compare" buttons while browsing.
GetApp offers objective, independent research and verified user reviews. We may earn a referral fee when you visit a vendor through our links.
Our commitment
Independent research methodology
Our researchers use a mix of verified reviews, independent research, and objective methodologies to bring you selection and ranking information you can trust. While we may earn a referral fee when you visit a provider through our links or speak to an advisor, this has no influence on our research or methodology.
Verified user reviews
GetApp maintains a proprietary database of millions of in-depth, verified user reviews across thousands of products in hundreds of software categories. Our data scientists apply advanced modeling techniques to identify key insights about products based on those reviews. We may also share aggregated ratings and select excerpts from those reviews throughout our site.
Our human moderators verify that reviewers are real people and that reviews are authentic. They use leading tech to analyze text quality and to detect plagiarism and generative AI.
How GetApp ensures transparency
GetApp lists all providers across its website—not just those that pay us—so that users can make informed purchase decisions. GetApp is free for users. Software providers pay us for sponsored profiles to receive web traffic and sales opportunities. Sponsored profiles include a link-out icon that takes users to the provider’s website.

IQM Studio
5
0
4
1
3
0
2
0
1
0
Based on GetApp‘s extensive, proprietary database of in-depth, verified user reviews
Integrated Quality Management
Table of Contents
IQM Studio - 2026 Pricing, Features, Reviews & Alternatives


All user reviews are verified by in-house moderators and provider data by our software research team. Learn more
Last updated: March 2026
IQM Studio overview
What is IQM Studio?
Use IQM Modeling's powerful test generation algorithm to automate test design in our Cause Effect Models (CEM) by taking the guesswork out of determining the right amount of testing.
Use IQM Scripting in a standalone fashion to author and generate automation scripts built from keywords.
Automatically generating tests from Cause Effect Models gives users high-coverage tests that they can trace back to requirements or user stories. This means they know that they have the right requirements or user stories and the right tests to ensure your system or application is behaving the way the business intends.
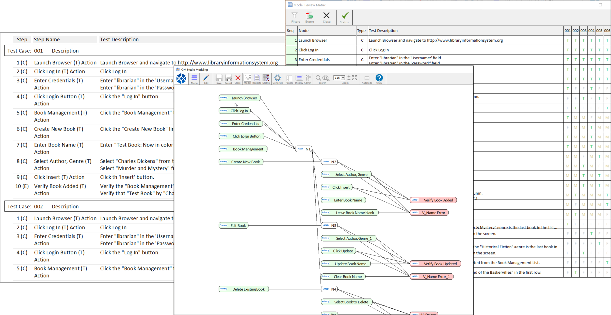
IQM Studio’s user interface
IQM Studio reviews
Overall rating
No reviews
- Value for money
- Ease of use
- Features
- Customer support
- Likelihood to recommend0.00/10
5
4
3
2
1
0
1
0
0
0
IQM Studio's key features
Most critical features, based on insights from IQM Studio users:
All IQM Studio features
Features rating:
IQM Studio alternatives
IQM Studio pricing
Value for money rating:
Starting from
No pricing info
User opinions about IQM Studio price and value
Value for money rating:
IQM Studio integrations (6)
Top integrations
IQM Studio support options
Typical customers
Platforms supported
Support options
Training options









