getapp-logo

App comparison

Add up to 4 apps below to see how they compare. You can also use the "Compare" buttons while browsing.

GetApp offers objective, independent research and verified user reviews. We may earn a referral fee when you visit a vendor through our links. 

SSIS Data Flow Components for EmailOctopus Logo

Simplifies EmailOctopus data integration in SSIS

Table of Contents

SSIS Data Flow Components for EmailOctopus - 2026 Pricing, Features, Reviews & Alternatives

Verified reviewer profile picture
Verified reviewer profile picture

All user reviews are verified by in-house moderators and provider data by our software research team.  Learn more

Last updated: March 2026

SSIS Data Flow Components for EmailOctopus overview

What is SSIS Data Flow Components for EmailOctopus?

SSIS Data Flow Components for EmailOctopus is a specialized data integration solution that enables seamless connectivity between the EmailOctopus marketing platform and SQL Server Integration Services. This ETL tool facilitates the integration of EmailOctopus data objects such as Contacts and Lists with various databases and cloud applications through the SSIS framework. Developed by Devart, these components cater primarily to data engineers, ETL developers, and database administrators who need to incorporate email marketing data into their enterprise data workflows. The solution addresses the needs of organizations seeking to automate data synchronization processes between their email marketing platform and other business systems for analytics, reporting, or operational purposes.

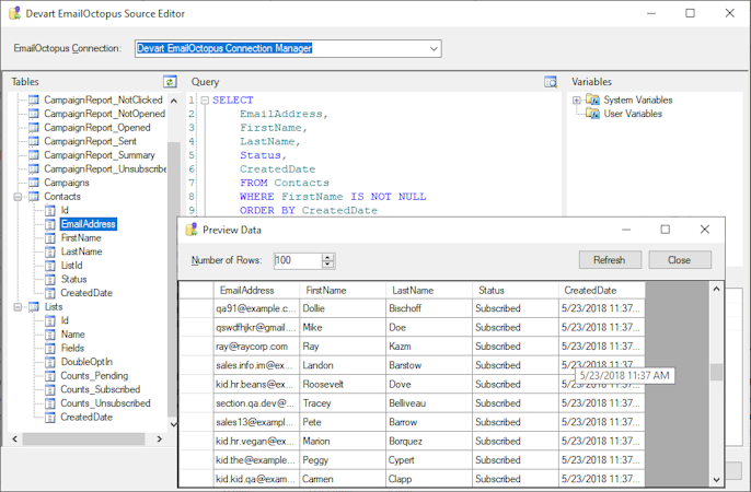
The components package includes three primary elements: EmailOctopus Source, EmailOctopus Destination, and EmailOctopus Lookup, all supported by a dedicated EmailOctopus Connection Manager. The Source component features a sophisticated SQL query capability that translates simple statements directly into EmailOctopus API calls for server-side execution, while handling more complex queries through local processing. Its intuitive editor interface allows developers to build queries via drag-and-drop functionality, displaying all available EmailOctopus objects and fields for selection. The Destination component supports comprehensive data manipulation with INSERT, UPDATE, and DELETE operations for efficient data loading to EmailOctopus. The Lookup component employs advanced optimization techniques, including multi-row checking and result caching, significantly reducing server round-trips and enhancing overall performance.

The solution integrates within the broader ecosystem of Devart's SSIS components, allowing for connection with over forty-eight different data sources including other marketing platforms like ActiveCampaign, Google Ads, Mailchimp, and Salesforce Marketing Cloud. The components adhere to standard SSIS interfaces, ensuring compatibility with the Microsoft SQL Server Integration Services framework and enabling seamless incorporation into existing SSIS packages. The API-based integration maintains secure communication with the EmailOctopus platform while optimizing for high-speed data processing. These features collectively enable developers to build high-performance ETL solutions for tasks such as data synchronization between EmailOctopus and SQL Server, CSV file import and export, and automated integration workflows. For implementation assistance, Devart provides comprehensive documentation and technical support resources to facilitate deployment and troubleshooting.

Starting price

299.95

Alternatives

with better value for money

SSIS Data Flow Components for EmailOctopus’s user interface

Ease of use rating:

SSIS Data Flow Components for EmailOctopus reviews

Overall rating

empty-state-img

No reviews

Rating breakdown
  • Value for money
  • Ease of use
  • Features
  • Customer support
  • Likelihood to recommend0.00/10
Rating distribution

5

4

3

2

1

0

0

0

0

0

SSIS Data Flow Components for EmailOctopus's key features

Most critical features, based on insights from SSIS Data Flow Components for EmailOctopus users:

API
Database support
Data connectors
Data import/export
Data management
Data synchronization
Data warehouse
ETL
Integrations management
Multiple data sources

All SSIS Data Flow Components for EmailOctopus features

API
Database support
Data connectors
Data import/export
Data management
Data synchronization
Data warehouse
ETL
Integrations management
Multiple data sources
Third-Party integrations

SSIS Data Flow Components for EmailOctopus alternatives

SSIS Data Flow Components for EmailOctopus logo

Starting from

299.95

Free trial
Free version
Ease of Use
Features
Value for Money
Customer Support
Zapier logo

Starting from

29.99

Per month

Free trial
Free version
Ease of Use
Features
Value for Money
Customer Support
Albato logo

Starting from

15

Per month

Free trial
Free version
Ease of Use
Features
Value for Money
Customer Support
Make logo

Starting from

10.59

Per month

Free trial
Free version
Ease of Use
Features
Value for Money
Customer Support

SSIS Data Flow Components for EmailOctopus pricing

Value for money rating:

Starting from

299.95

Pricing details
Subscription
Free trial
Free plan
Pricing range

User opinions about SSIS Data Flow Components for EmailOctopus price and value

Value for money rating:

SSIS Data Flow Components for EmailOctopus support options

Typical customers

Freelancers
Small businesses
Mid size businesses
Large enterprises

Platforms supported

Web
Android
iPhone/iPad

Support options

Email/Help Desk
FAQs/Forum
Knowledge Base

Training options

Documentation
Videos

SSIS Data Flow Components for EmailOctopus FAQs

Q. Who are the typical users of SSIS Data Flow Components for EmailOctopus?

SSIS Data Flow Components for EmailOctopus has the following typical customers:
Freelancers, Small Business, Mid-size Business, Large Enterprises

These products have better value for money


Q. What level of support does SSIS Data Flow Components for EmailOctopus offer?

SSIS Data Flow Components for EmailOctopus offers the following support options:
Email/Help Desk, FAQs/Forum, Knowledge Base

Related categories