getapp-logo

App comparison

Add up to 4 apps below to see how they compare. You can also use the "Compare" buttons while browsing.

GetApp offers objective, independent research and verified user reviews. We may earn a referral fee when you visit a vendor through our links. 

SSIS Data Flow Components for FreshBooks Logo

Manage ETL processes by FreshBooks data integration

Table of Contents

SSIS Data Flow Components for FreshBooks - 2026 Pricing, Features, Reviews & Alternatives

Verified reviewer profile picture
Verified reviewer profile picture

All user reviews are verified by in-house moderators and provider data by our software research team.  Learn more

Last updated: March 2026

SSIS Data Flow Components for FreshBooks overview

What is SSIS Data Flow Components for FreshBooks?

Devart SSIS Data Flow Components for FreshBooks is a cloud-based tool that enables users to integrate FreshBooks data, such as invoices, customers, sales receipts, and transactions, with other cloud applications using SQL Server Integration Services (SSIS). This product includes FreshBooks Source, FreshBooks Destination, and FreshBooks Lookup components, along with a FreshBooks Connection Manager, providing a solution for automating FreshBooks integration, import, and export processes.

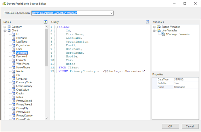
The FreshBooks Source component supports SQL querying, translating complex SELECT statements directly to FreshBooks API calls. It offers an editor for building queries by dragging and dropping FreshBooks objects and fields, and previewing the returned data. The FreshBooks Lookup component uses optimization techniques such as checking multiple rows at once and caching results to reduce round-trips to the server, improving performance.

Starting price

299.95

Alternatives

with better value for money

SSIS Data Flow Components for FreshBooks’s user interface

Ease of use rating:

SSIS Data Flow Components for FreshBooks reviews

Overall rating

empty-state-img

No reviews

Rating breakdown
  • Value for money
  • Ease of use
  • Features
  • Customer support
  • Likelihood to recommend0.00/10
Rating distribution

5

4

3

2

1

0

0

0

0

0

SSIS Data Flow Components for FreshBooks's key features

Most critical features, based on insights from SSIS Data Flow Components for FreshBooks users:

API
Database support
Data connectors
Data import/export
Data management
Data synchronization
Data warehouse
ETL
Integrations management
Multiple data sources

All SSIS Data Flow Components for FreshBooks features

API
Database support
Data connectors
Data import/export
Data management
Data synchronization
Data warehouse
ETL
Integrations management
Multiple data sources
Third-Party integrations

SSIS Data Flow Components for FreshBooks alternatives

SSIS Data Flow Components for FreshBooks logo

Starting from

299.95

Free trial
Free version
Ease of Use
Features
Value for Money
Customer Support
Zapier logo

Starting from

29.99

Per month

Free trial
Free version
Ease of Use
Features
Value for Money
Customer Support
Albato logo

Starting from

15

Per month

Free trial
Free version
Ease of Use
Features
Value for Money
Customer Support
Make logo

Starting from

10.59

Per month

Free trial
Free version
Ease of Use
Features
Value for Money
Customer Support

SSIS Data Flow Components for FreshBooks pricing

Value for money rating:

Starting from

299.95

Pricing details
Subscription
Free trial
Free plan
Pricing range

User opinions about SSIS Data Flow Components for FreshBooks price and value

Value for money rating:

SSIS Data Flow Components for FreshBooks support options

Typical customers

Freelancers
Small businesses
Mid size businesses
Large enterprises

Platforms supported

Web
Android
iPhone/iPad

Support options

Email/Help Desk
FAQs/Forum
Knowledge Base

Training options

Documentation
Videos

SSIS Data Flow Components for FreshBooks FAQs

Q. Who are the typical users of SSIS Data Flow Components for FreshBooks?

SSIS Data Flow Components for FreshBooks has the following typical customers:
Small Business, Mid-size Business, Large Enterprises, Freelancers

These products have better value for money


Q. What level of support does SSIS Data Flow Components for FreshBooks offer?

SSIS Data Flow Components for FreshBooks offers the following support options:
Email/Help Desk, FAQs/Forum, Knowledge Base

Related categories