App comparison
Add up to 4 apps below to see how they compare. You can also use the "Compare" buttons while browsing.
GetApp offers objective, independent research and verified user reviews. We may earn a referral fee when you visit a vendor through our links.
Our commitment
Independent research methodology
Our researchers use a mix of verified reviews, independent research, and objective methodologies to bring you selection and ranking information you can trust. While we may earn a referral fee when you visit a provider through our links or speak to an advisor, this has no influence on our research or methodology.
Verified user reviews
GetApp maintains a proprietary database of millions of in-depth, verified user reviews across thousands of products in hundreds of software categories. Our data scientists apply advanced modeling techniques to identify key insights about products based on those reviews. We may also share aggregated ratings and select excerpts from those reviews throughout our site.
Our human moderators verify that reviewers are real people and that reviews are authentic. They use leading tech to analyze text quality and to detect plagiarism and generative AI.
How GetApp ensures transparency
GetApp lists all providers across its website—not just those that pay us—so that users can make informed purchase decisions. GetApp is free for users. Software providers pay us for sponsored profiles to receive web traffic and sales opportunities. Sponsored profiles include a link-out icon that takes users to the provider’s website.

SSIS Data Flow Components for HubSpot
Streamlines HubSpot data integration with SSIS
Table of Contents
SSIS Data Flow Components for HubSpot - 2026 Pricing, Features, Reviews & Alternatives


All user reviews are verified by in-house moderators and provider data by our software research team. Learn more
Last updated: March 2026
SSIS Data Flow Components for HubSpot overview
What is SSIS Data Flow Components for HubSpot?
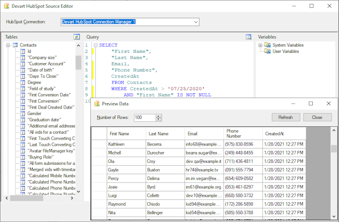
SSIS Data Flow Components for HubSpot is a specialized data integration solution developed by Devart that enables seamless connectivity between HubSpot's CRM platform and SQL Server Integration Services. This ETL tool allows organizations to efficiently integrate HubSpot Contacts, Deals, Campaigns, and other objects with various databases and cloud applications through the SSIS framework. The component suite includes three primary elements: HubSpot Source, HubSpot Destination, and HubSpot Lookup components, all working with a dedicated HubSpot Connection Manager to facilitate comprehensive data workflows between systems.
The HubSpot Source component supports SQL queries that are translated directly to HubSpot API calls for efficient data retrieval, with complex statements processed locally when necessary. Its intuitive editor displays all HubSpot objects and fields, enabling quick query building through drag-and-drop functionality, while also providing access to system and user variables for enhanced query customization. Users can preview returned data directly in the editor to verify query results before execution. The HubSpot Destination component delivers high-performance data loading to HubSpot with full support for INSERT, UPDATE, and DELETE operations, ensuring complete data manipulation capabilities.
The HubSpot Lookup component employs advanced optimization techniques including multi-row checking and result caching to minimize server round-trips and maximize performance during data integration processes. The solution enables organizations to automate HubSpot integration via SSIS Data Flow tasks, synchronize HubSpot with SQL Server or other data sources, and import or export CSV files to HubSpot with minimal configuration. The components integrate seamlessly with the broader SSIS ecosystem, allowing them to function as part of comprehensive data pipelines that may include connections to other CRM systems, databases, and cloud services while maintaining secure data transfer between systems.
The SSIS Data Flow Components for HubSpot leverage the HubSpot API to ensure compatibility with HubSpot's data structure and functionality while providing the flexibility to build complex SELECT statements with grouping, filtering, and ordering operations. For organizations requiring multiple integration points, these components can be acquired as part of the SSIS Universal Bundle, which includes over forty-eight data flow components for various CRM systems including Dynamics CRM, Salesforce, SugarCRM, and Zoho CRM. This comprehensive approach enables unified data management across diverse business platforms while maintaining the high performance and reliability needed for enterprise-grade ETL processes.
SSIS Data Flow Components for HubSpot’s user interface
SSIS Data Flow Components for HubSpot reviews
Overall rating
No reviews
- Value for money
- Ease of use
- Features
- Customer support
- Likelihood to recommend0.00/10
5
4
3
2
1
0
0
0
0
0
SSIS Data Flow Components for HubSpot's key features
Most critical features, based on insights from SSIS Data Flow Components for HubSpot users:
All SSIS Data Flow Components for HubSpot features
SSIS Data Flow Components for HubSpot alternatives
SSIS Data Flow Components for HubSpot pricing
Pricing plans
Pricing details:
User opinions about SSIS Data Flow Components for HubSpot price and value
Value for money rating:
SSIS Data Flow Components for HubSpot support options
Typical customers
Platforms supported
Support options
Training options



