getapp-logo

App comparison

Add up to 4 apps below to see how they compare. You can also use the "Compare" buttons while browsing.

GetApp offers objective, independent research and verified user reviews. We may earn a referral fee when you visit a vendor through our links. 

SSIS Data Flow Components for Jira Logo

Simplifies Jira data for ETL workflows

Table of Contents

SSIS Data Flow Components for Jira - 2026 Pricing, Features, Reviews & Alternatives

Verified reviewer profile picture
Verified reviewer profile picture

All user reviews are verified by in-house moderators and provider data by our software research team.  Learn more

Last updated: March 2026

SSIS Data Flow Components for Jira overview

What is SSIS Data Flow Components for Jira?

SSIS Data Flow Components for Jira is a comprehensive data integration solution developed by Devart that enables seamless ETL (Extract, Transform, Load) processes between Jira and various databases or cloud services through Microsoft SQL Server Integration Services. This specialized software provides optimized components for integrating Jira Issues, Projects, Users, and other Jira objects with external data sources, making it an essential tool for organizations seeking to automate data workflows and synchronization processes. The product caters primarily to database administrators, ETL developers, and IT professionals working in enterprise environments where Jira serves as a critical project management or issue tracking platform and requires integration with other business systems.

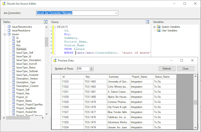
The solution features three main components: Jira Source, Jira Destination, and Jira Lookup, all working with a dedicated Jira Connection Manager. The Jira Source component supports SQL-like query capabilities, allowing users to construct complex SELECT statements with grouping, filtering, and ordering operations that are either translated directly to Jira API calls or processed locally for more complex queries. Its intuitive editor displays all available Jira objects and their fields, enabling quick query building through drag-and-drop functionality, while also providing access to system and user variables within the package. The Jira Destination component delivers high-performance data loading to Jira with support for all DML operations (INSERT, UPDATE, DELETE), while the Jira Lookup component employs advanced optimization techniques such as multi-row checking and result caching to minimize server round-trips and enhance performance.

SSIS Data Flow Components for Jira is designed to work within the broader Microsoft SQL Server Integration Services ecosystem, allowing for integration with numerous other data sources through Devart's extensive library of SSIS components. The product supports a wide range of Jira objects including Projects, Issues, Comments, Users, Worklogs, Attachments, and Custom fields, making it versatile for various integration scenarios. The software is compatible with both Jira Cloud and Jira Server implementations and works with multiple versions of Microsoft SQL Server Integration Services from 2005 through 2019 and later. Authentication is handled securely through OAuth and Basic Authentication methods, ensuring protected data transfers between systems. For organizations requiring broader integration capabilities, the component is available as part of Devart's SSIS Universal Bundle, which includes over forty-eight data source connectors at a significant discount compared to purchasing components individually.

Starting price

299.95

Alternatives

with better value for money

SSIS Data Flow Components for Jira’s user interface

Ease of use rating:

SSIS Data Flow Components for Jira reviews

Overall rating

empty-state-img

No reviews

Rating breakdown
  • Value for money
  • Ease of use
  • Features
  • Customer support
  • Likelihood to recommend0.00/10
Rating distribution

5

4

3

2

1

0

0

0

0

0

SSIS Data Flow Components for Jira's key features

Most critical features, based on insights from SSIS Data Flow Components for Jira users:

API
Database support
Data connectors
Data import/export
Data management
Data synchronization
Data warehouse
ETL
Integrations management
Multiple data sources

All SSIS Data Flow Components for Jira features

API
Database support
Data connectors
Data import/export
Data management
Data synchronization
Data warehouse
ETL
Integrations management
Multiple data sources
Third-Party integrations

SSIS Data Flow Components for Jira alternatives

SSIS Data Flow Components for Jira logo

Starting from

299.95

Free trial
Free version
Ease of Use
Features
Value for Money
Customer Support
Zapier logo

Starting from

29.99

Per month

Free trial
Free version
Ease of Use
Features
Value for Money
Customer Support
Albato logo

Starting from

15

Per month

Free trial
Free version
Ease of Use
Features
Value for Money
Customer Support
Make logo

Starting from

10.59

Per month

Free trial
Free version
Ease of Use
Features
Value for Money
Customer Support

SSIS Data Flow Components for Jira pricing

Value for money rating:

Starting from

299.95

Pricing details
Subscription
Free trial
Free plan
Pricing range

User opinions about SSIS Data Flow Components for Jira price and value

Value for money rating:

SSIS Data Flow Components for Jira support options

Typical customers

Freelancers
Small businesses
Mid size businesses
Large enterprises

Platforms supported

Web
Android
iPhone/iPad

Support options

Email/Help Desk
FAQs/Forum
Knowledge Base

Training options

Documentation
Videos

SSIS Data Flow Components for Jira FAQs

Q. Who are the typical users of SSIS Data Flow Components for Jira?

SSIS Data Flow Components for Jira has the following typical customers:
Small Business, Mid-size Business, Freelancers, Large Enterprises

These products have better value for money


Q. What level of support does SSIS Data Flow Components for Jira offer?

SSIS Data Flow Components for Jira offers the following support options:
Email/Help Desk, FAQs/Forum, Knowledge Base

Related categories