App comparison
Add up to 4 apps below to see how they compare. You can also use the "Compare" buttons while browsing.
GetApp offers objective, independent research and verified user reviews. We may earn a referral fee when you visit a vendor through our links.
Our commitment
Independent research methodology
Our researchers use a mix of verified reviews, independent research, and objective methodologies to bring you selection and ranking information you can trust. While we may earn a referral fee when you visit a provider through our links or speak to an advisor, this has no influence on our research or methodology.
Verified user reviews
GetApp maintains a proprietary database of millions of in-depth, verified user reviews across thousands of products in hundreds of software categories. Our data scientists apply advanced modeling techniques to identify key insights about products based on those reviews. We may also share aggregated ratings and select excerpts from those reviews throughout our site.
Our human moderators verify that reviewers are real people and that reviews are authentic. They use leading tech to analyze text quality and to detect plagiarism and generative AI.
How GetApp ensures transparency
GetApp lists all providers across its website—not just those that pay us—so that users can make informed purchase decisions. GetApp is free for users. Software providers pay us for sponsored profiles to receive web traffic and sales opportunities. Sponsored profiles include a link-out icon that takes users to the provider’s website.

SSIS Data Flow Components for Snowflake
Improve ETL processes by Snowflake data integration
Table of Contents
SSIS Data Flow Components for Snowflake - 2026 Pricing, Features, Reviews & Alternatives


All user reviews are verified by in-house moderators and provider data by our software research team. Learn more
Last updated: March 2026
SSIS Data Flow Components for Snowflake overview
What is SSIS Data Flow Components for Snowflake?
Devart's SSIS Data Flow Components for Snowflake allow users to seamlessly integrate Snowflake with other databases and cloud applications via SQL Server Integration Services (SSIS). These optimized components provide a convenient and efficient way to build SSIS-based integration solutions for Snowflake.
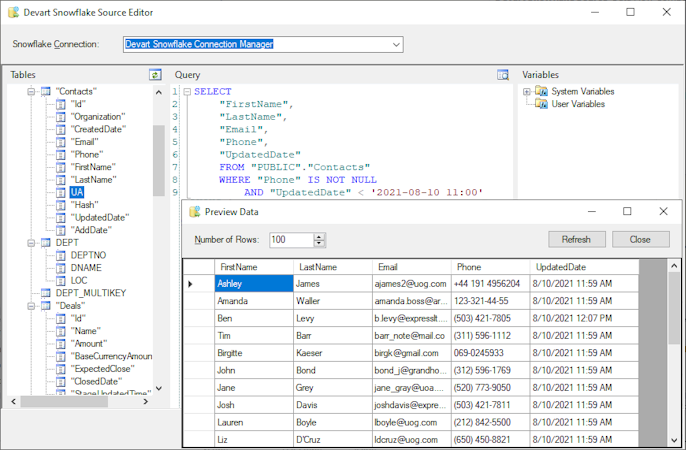
The Snowflake Source, Snowflake Destination, and Snowflake Lookup components are designed for high performance. The Snowflake Source component offers a user-friendly editor that displays all connection tables and their columns, enabling quick query building to Snowflake through drag-and-drop functionality. It also provides access to available system and user variables, allowing users to easily incorporate them into their select statements. The advanced optimization techniques used in the Snowflake Lookup component, such as checking multiple rows at once and caching returned results, ensure maximum efficiency. Furthermore, the Snowflake Destination component utilizes database-specific optimizations, splitting data into multiple CSV files, uploading them to cloud storage, and leveraging the Snowflake COPY command to import the data in parallel for the highest possible performance.
In addition to the Snowflake-specific components, the SSIS Data Flow Components for Snowflake are compatible with other popular data sources, including Azure SQL Data Warehouse, Amazon Redshift, and Google BigQuery. Users can take advantage of the Universal Bundle, which includes SSIS Data Flow Components for all 45 supported data sources, or opt for the SSIS Integration Cloud Bundle or SSIS Integration Database Bundle, depending on their specific needs.
SSIS Data Flow Components for Snowflake’s user interface
SSIS Data Flow Components for Snowflake reviews
Overall rating
No reviews
- Value for money
- Ease of use
- Features
- Customer support
- Likelihood to recommend0.00/10
5
4
3
2
1
0
0
0
0
0
SSIS Data Flow Components for Snowflake's key features
Most critical features, based on insights from SSIS Data Flow Components for Snowflake users:
All SSIS Data Flow Components for Snowflake features
SSIS Data Flow Components for Snowflake alternatives
SSIS Data Flow Components for Snowflake pricing
Pricing plans
Pricing details:
User opinions about SSIS Data Flow Components for Snowflake price and value
Value for money rating:
SSIS Data Flow Components for Snowflake support options
Typical customers
Platforms supported
Support options
Training options
SSIS Data Flow Components for Snowflake FAQs
Q. What level of support does SSIS Data Flow Components for Snowflake offer?
SSIS Data Flow Components for Snowflake offers the following support options:
Email/Help Desk, FAQs/Forum, Knowledge Base



