getapp-logo

App comparison

Add up to 4 apps below to see how they compare. You can also use the "Compare" buttons while browsing.

GetApp offers objective, independent research and verified user reviews. We may earn a referral fee when you visit a vendor through our links. 

SSIS Data Flow Components for Stripe Logo

Devart SSIS Data Flow Components for Stripe

Table of Contents

SSIS Data Flow Components for Stripe - 2026 Pricing, Features, Reviews & Alternatives

Verified reviewer profile picture
Verified reviewer profile picture

All user reviews are verified by in-house moderators and provider data by our software research team.  Learn more

Last updated: March 2026

SSIS Data Flow Components for Stripe overview

What is SSIS Data Flow Components for Stripe?

Devart SSIS Data Flow Components for Stripe allow users to seamlessly integrate Stripe data, including charges, customers, invoices, events, and other objects, with other cloud applications and databases via SQL Server Integration Services (SSIS). These optimized components provide a high-performance solution for automating Stripe integration through SSIS Data Flow tasks.

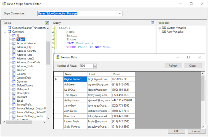
The Stripe Source component supports SQL to directly translate simple statements into Stripe API calls, while more complex queries are processed locally after retrieving the necessary data from Stripe. The convenient Stripe Source editor displays all available Stripe objects and fields, enabling users to easily build queries through a drag-and-drop interface. Additionally, the editor provides access to system and user variables, allowing for greater flexibility in constructing select statements. To ensure optimal performance, the Stripe Lookup component utilizes advanced optimization techniques, caching returned results to minimize round-trips to the server.

The Stripe Destination component offers high-performance data loading capabilities, supporting a wide range of DML operations, including Insert, Update, and Delete. Devart's SSIS Data Flow Components for Stripe are part of a comprehensive suite of integration tools that support a variety of popular applications, such as Asana, Freshdesk, Google Ads, Jira, and Zoho Desk, among others. Users can further benefit from significant discounts by purchasing the Universal Bundle, which includes components for all 45 supported data sources.

Starting price

299.95flat rate

Alternatives

with better value for money

SSIS Data Flow Components for Stripe’s user interface

Ease of use rating:

SSIS Data Flow Components for Stripe reviews

Overall rating

empty-state-img

No reviews

Rating breakdown
  • Value for money
  • Ease of use
  • Features
  • Customer support
  • Likelihood to recommend0.00/10
Rating distribution

5

4

3

2

1

0

0

0

0

0

SSIS Data Flow Components for Stripe's key features

Most critical features, based on insights from SSIS Data Flow Components for Stripe users:

API
Database support
Data connectors
Data import/export
Data management
Data synchronization
Data warehouse
ETL
Integrations management
Multiple data sources

All SSIS Data Flow Components for Stripe features

API
Database support
Data connectors
Data import/export
Data management
Data synchronization
Data warehouse
ETL
Integrations management
Multiple data sources
Third-Party integrations

SSIS Data Flow Components for Stripe alternatives

SSIS Data Flow Components for Stripe logo

Starting from

299.95

Free trial
Free version
Ease of Use
Features
Value for Money
Customer Support
Zapier logo

Starting from

29.99

Per month

Free trial
Free version
Ease of Use
Features
Value for Money
Customer Support
Albato logo

Starting from

15

Per month

Free trial
Free version
Ease of Use
Features
Value for Money
Customer Support
Make logo

Starting from

10.59

Per month

Free trial
Free version
Ease of Use
Features
Value for Money
Customer Support

SSIS Data Flow Components for Stripe pricing

Pricing plans

Pricing details:

Free plan
Free trial
Subscription

Developer

299.95

Developer Universal Bundle

Empty state illustration for "No pricing info"

No pricing info

Server

Empty state illustration for "No pricing info"

No pricing info

Site

Empty state illustration for "No pricing info"

No pricing info

User opinions about SSIS Data Flow Components for Stripe price and value

Value for money rating:

SSIS Data Flow Components for Stripe support options

Typical customers

Freelancers
Small businesses
Mid size businesses
Large enterprises

Platforms supported

Web
Android
iPhone/iPad

Support options

Email/Help Desk
FAQs/Forum
Knowledge Base

Training options

Documentation
Videos

SSIS Data Flow Components for Stripe FAQs

Q. Who are the typical users of SSIS Data Flow Components for Stripe?

SSIS Data Flow Components for Stripe has the following typical customers:
Small Business, Freelancers, Mid-size Business, Large Enterprises

These products have better value for money


Q. What level of support does SSIS Data Flow Components for Stripe offer?

SSIS Data Flow Components for Stripe offers the following support options:
Email/Help Desk, FAQs/Forum, Knowledge Base

Related categories