App comparison
Add up to 4 apps below to see how they compare. You can also use the "Compare" buttons while browsing.
GetApp offers objective, independent research and verified user reviews. We may earn a referral fee when you visit a vendor through our links.
Our commitment
Independent research methodology
Our researchers use a mix of verified reviews, independent research, and objective methodologies to bring you selection and ranking information you can trust. While we may earn a referral fee when you visit a provider through our links or speak to an advisor, this has no influence on our research or methodology.
Verified user reviews
GetApp maintains a proprietary database of millions of in-depth, verified user reviews across thousands of products in hundreds of software categories. Our data scientists apply advanced modeling techniques to identify key insights about products based on those reviews. We may also share aggregated ratings and select excerpts from those reviews throughout our site.
Our human moderators verify that reviewers are real people and that reviews are authentic. They use leading tech to analyze text quality and to detect plagiarism and generative AI.
How GetApp ensures transparency
GetApp lists all providers across its website—not just those that pay us—so that users can make informed purchase decisions. GetApp is free for users. Software providers pay us for sponsored profiles to receive web traffic and sales opportunities. Sponsored profiles include a link-out icon that takes users to the provider’s website.

SSIS Data Flow Components for Zoho Books
Tool that optimizes ETL processes by Zoho Books integration
Table of Contents
SSIS Data Flow Components for Zoho Books - 2026 Pricing, Features, Reviews & Alternatives


All user reviews are verified by in-house moderators and provider data by our software research team. Learn more
Last updated: March 2026
SSIS Data Flow Components for Zoho Books overview
What is SSIS Data Flow Components for Zoho Books?
Devart's SSIS Data Flow Components for Zoho Books allow users to seamlessly integrate Zoho Books data with other cloud applications and databases. The components include an optimized Zoho Books Source, Zoho Books Destination, and Zoho Books Lookup, that helps build SSIS-based integration solutions for Zoho Books.
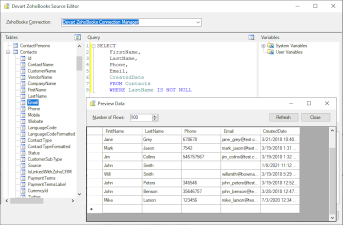
The Zoho Books Source component offers an editor that displays all Zoho Books objects and their fields, enabling users to build queries via drag-and-drop. It also supports complex SELECT statements with grouping, filtering, and ordering functions that allows users to preview the data returned by the source. The Zoho Books Destination component supports all types of DML operations, including Insert, Update, and Delete, for loading data into Zoho Books.
Additionally, the Zoho Books Lookup component utilizes optimization techniques, checking multiple rows at once and caching the returned results to optimize the number of round-trips to the server. The components also provide SQL support, with simple statements translated directly to Zoho Books API calls and more complex statements processed locally. Users can automate Zoho Books integration, import and export CSV files, and synchronize Zoho Books data with SQL Server or other data sources using these SSIS components.
SSIS Data Flow Components for Zoho Books’s user interface
SSIS Data Flow Components for Zoho Books reviews
Overall rating
No reviews
- Value for money
- Ease of use
- Features
- Customer support
- Likelihood to recommend0.00/10
5
4
3
2
1
0
0
0
0
0
SSIS Data Flow Components for Zoho Books's key features
Most critical features, based on insights from SSIS Data Flow Components for Zoho Books users:
All SSIS Data Flow Components for Zoho Books features
SSIS Data Flow Components for Zoho Books alternatives
SSIS Data Flow Components for Zoho Books pricing
Value for money rating:
Starting from
299.95
User opinions about SSIS Data Flow Components for Zoho Books price and value
Value for money rating:
SSIS Data Flow Components for Zoho Books support options
Typical customers
Platforms supported
Support options
Training options



