App comparison
Add up to 4 apps below to see how they compare. You can also use the "Compare" buttons while browsing.
GetApp offers objective, independent research and verified user reviews. We may earn a referral fee when you visit a vendor through our links.
Our commitment
Independent research methodology
Our researchers use a mix of verified reviews, independent research, and objective methodologies to bring you selection and ranking information you can trust. While we may earn a referral fee when you visit a provider through our links or speak to an advisor, this has no influence on our research or methodology.
Verified user reviews
GetApp maintains a proprietary database of millions of in-depth, verified user reviews across thousands of products in hundreds of software categories. Our data scientists apply advanced modeling techniques to identify key insights about products based on those reviews. We may also share aggregated ratings and select excerpts from those reviews throughout our site.
Our human moderators verify that reviewers are real people and that reviews are authentic. They use leading tech to analyze text quality and to detect plagiarism and generative AI.
How GetApp ensures transparency
GetApp lists all providers across its website—not just those that pay us—so that users can make informed purchase decisions. GetApp is free for users. Software providers pay us for sponsored profiles to receive web traffic and sales opportunities. Sponsored profiles include a link-out icon that takes users to the provider’s website.

SSIS Data Flow Components for Zoho Desk
Zoho Desk data integration for optimizing ETL process
Table of Contents
SSIS Data Flow Components for Zoho Desk - 2026 Pricing, Features, Reviews & Alternatives


All user reviews are verified by in-house moderators and provider data by our software research team. Learn more
Last updated: March 2026
SSIS Data Flow Components for Zoho Desk overview
What is SSIS Data Flow Components for Zoho Desk?
Devart's SSIS Data Flow Components for Zoho Desk allow users to integrate Zoho Desk data with other cloud applications and databases via SQL Server Integration Services (SSIS). The components include an optimized Zoho Desk Source, Destination, and Lookup, that helps build SSIS-based integration solutions for Zoho Desk.
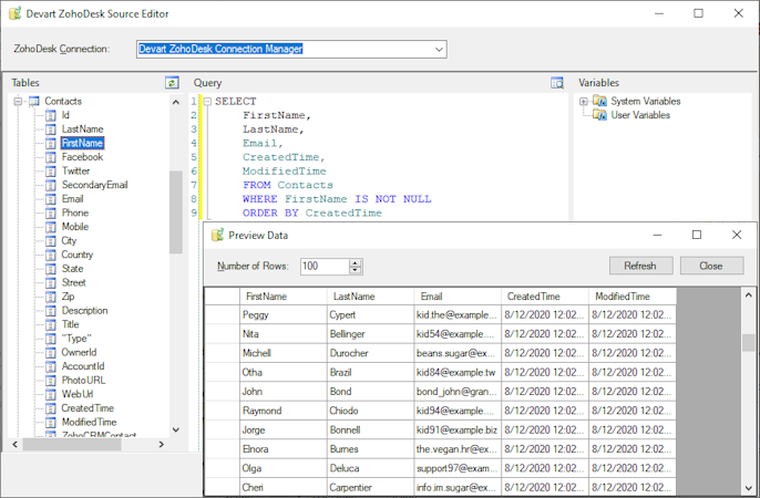
The Zoho Desk Source component supports SQL to directly query data from Zoho Desk and displays all available objects and fields. Users can build complex queries using drag-and-drop functionality and preview the data before execution. The Zoho Desk Destination component enables high-performance loading of data into Zoho Desk, supporting various DML operations such as insert, update, and delete.
The Zoho Desk Lookup component utilizes techniques such as batch processing, and caching to optimize round-trips to the server. The product also offers a dedicated Zoho Desk Connection Manager to manage connections and the ability to synchronize Zoho Desk data with SQL Server or other data sources.
SSIS Data Flow Components for Zoho Desk’s user interface
SSIS Data Flow Components for Zoho Desk reviews
Overall rating
No reviews
- Value for money
- Ease of use
- Features
- Customer support
- Likelihood to recommend0.00/10
5
4
3
2
1
0
0
0
0
0
SSIS Data Flow Components for Zoho Desk's key features
Most critical features, based on insights from SSIS Data Flow Components for Zoho Desk users:
All SSIS Data Flow Components for Zoho Desk features
SSIS Data Flow Components for Zoho Desk alternatives
SSIS Data Flow Components for Zoho Desk pricing
Pricing plans
Pricing details:
User opinions about SSIS Data Flow Components for Zoho Desk price and value
Value for money rating:
SSIS Data Flow Components for Zoho Desk support options
Typical customers
Platforms supported
Support options
Training options
SSIS Data Flow Components for Zoho Desk FAQs
Q. What level of support does SSIS Data Flow Components for Zoho Desk offer?
SSIS Data Flow Components for Zoho Desk offers the following support options:
Email/Help Desk, FAQs/Forum, Knowledge Base



