App comparison
Add up to 4 apps below to see how they compare. You can also use the "Compare" buttons while browsing.
GetApp offers objective, independent research and verified user reviews. We may earn a referral fee when you visit a vendor through our links.
Our commitment
Independent research methodology
Our researchers use a mix of verified reviews, independent research, and objective methodologies to bring you selection and ranking information you can trust. While we may earn a referral fee when you visit a provider through our links or speak to an advisor, this has no influence on our research or methodology.
Verified user reviews
GetApp maintains a proprietary database of millions of in-depth, verified user reviews across thousands of products in hundreds of software categories. Our data scientists apply advanced modeling techniques to identify key insights about products based on those reviews. We may also share aggregated ratings and select excerpts from those reviews throughout our site.
Our human moderators verify that reviewers are real people and that reviews are authentic. They use leading tech to analyze text quality and to detect plagiarism and generative AI.
How GetApp ensures transparency
GetApp lists all providers across its website—not just those that pay us—so that users can make informed purchase decisions. GetApp is free for users. Software providers pay us for sponsored profiles to receive web traffic and sales opportunities. Sponsored profiles include a link-out icon that takes users to the provider’s website.

BIC Process Mining
Based on GetApp‘s extensive, proprietary database of in-depth, verified user reviews
Measurement and monitoring of real process flows
Table of Contents



Is this product right for your business?
Find out with a
BIC Process Mining - 2026 Pricing, Features, Reviews & Alternatives


All user reviews are verified by in-house moderators and provider data by our software research team. Learn more
Last updated: March 2026
BIC Process Mining overview
What is BIC Process Mining?
With BIC Process Mining, businesses can uncover real business processes using the latest mining technology. The intelligent algorithms automatically identify actual process flows and transform them into comprehensible and easy-to-analyze process models. Thanks to its Conformance Checking, Variant Analysis, and Performance Mining capabilities, BIC Process Mining enables users to detect deviations, errors, and bottlenecks and derive data-driven optimization measures, that are targeted at actual weak points. In addition to real-time analysis of your processes, users can proactively forecast business processes using predictive monitoring and automate them with robotic process mining.
Key benefits of using BIC Process Mining
All benefits at a glance:
• Understand your process flows thanks to automatic discovery of process maps and BPMN models based on your process data
• Detect the root cause for positive and negative process outcomes by using our multiple variant analysis functionalities
• Use performance mining to analyze the frequencies and durations of activities and handovers
• Reduce risks and improve compliance with powerful conformance checking
• Forecast business processes and different process outcomes using predictive monitoring
• Identify automation potentials and automate manual activities with robotic process mining
BIC Process Mining significantly improves your company performance through:
• Cost reduction
• Time savings
• Improved resource allocation
• Decrease of errors
• Enhanced customer experience
• Improved operational excellence
Starting price
Alternatives
with better value for money
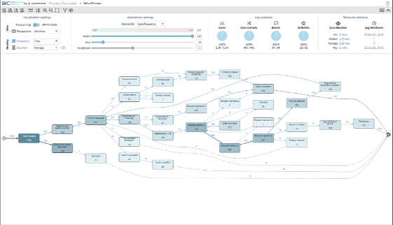
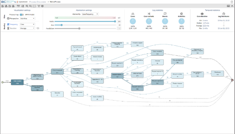
BIC Process Mining’s user interface
BIC Process Mining reviews
Overall rating
5.0
/5
1
Positive reviews
100
%
- Value for money
- Ease of use
- Features
- Customer support
- Likelihood to recommend10/10
5
4
3
2
1
1
0
0
0
0
BIC Process Mining's key features
Most critical features, based on insights from BIC Process Mining users:
All BIC Process Mining features
Features rating:
BIC Process Mining alternatives
BIC Process Mining pricing
Value for money rating:
Starting from
99
Per Feature
User opinions about BIC Process Mining price and value
Value for money rating:
BIC Process Mining support options
Typical customers
Platforms supported
Support options
Training options
BIC Process Mining FAQs
BIC Process Mining has the following typical customers:
Large Enterprises, Mid Size Business, Small Business
These products have better value for money
Q. What languages does BIC Process Mining support?
BIC Process Mining supports the following languages:
English, German, Spanish
Q. Does BIC Process Mining offer an API?
No, BIC Process Mining does not have an API available.
Q. What level of support does BIC Process Mining offer?
BIC Process Mining offers the following support options:
Email/Help Desk, Knowledge Base, FAQs/Forum, Phone Support



