App comparison
Add up to 4 apps below to see how they compare. You can also use the "Compare" buttons while browsing.
GetApp offers objective, independent research and verified user reviews. We may earn a referral fee when you visit a vendor through our links.
Our commitment
Independent research methodology
Our researchers use a mix of verified reviews, independent research, and objective methodologies to bring you selection and ranking information you can trust. While we may earn a referral fee when you visit a provider through our links or speak to an advisor, this has no influence on our research or methodology.
Verified user reviews
GetApp maintains a proprietary database of millions of in-depth, verified user reviews across thousands of products in hundreds of software categories. Our data scientists apply advanced modeling techniques to identify key insights about products based on those reviews. We may also share aggregated ratings and select excerpts from those reviews throughout our site.
Our human moderators verify that reviewers are real people and that reviews are authentic. They use leading tech to analyze text quality and to detect plagiarism and generative AI.
How GetApp ensures transparency
GetApp lists all providers across its website—not just those that pay us—so that users can make informed purchase decisions. GetApp is free for users. Software providers pay us for sponsored profiles to receive web traffic and sales opportunities. Sponsored profiles include a link-out icon that takes users to the provider’s website.

dbForge DevOps Automation for SQL Server
5
3
4
0
3
0
2
0
1
0
Based on GetApp‘s extensive, proprietary database of in-depth, verified user reviews
A solution for automation of the database development
Table of Contents



Is this product right for your business?
Find out with a
dbForge DevOps Automation for SQL Server - 2026 Pricing, Features, Reviews & Alternatives


All user reviews are verified by in-house moderators and provider data by our software research team. Learn more
Last updated: May 2026
dbForge DevOps Automation for SQL Server overview
What is dbForge DevOps Automation for SQL Server?
dbForge DevOps Automation for SQL Server is a solution that helps with database development and deployment. It uses PowerShell to help users automate building, testing, and deploying SQL Server databases. The tool is designed to unite dbForge tools into a single DevOps toolchain that covers all aspects of the database lifecycle.
The solution enables users to embrace database DevOps automation and management approaches, implement database continuous integration and continuous delivery, and minimize SQL Server database deployment risks. It helps drive the quality and frequency of SQL Server database updates, making the database release workflow consistent and safe. With dbForge DevOps Automation for SQL Server, users can adopt an effective approach to database lifecycle management and reduce overall SQL Server database costs and expenses.
The product integrates with various continuous integration and deployment tools such as Jenkins, TeamCity, Azure DevOps, and Bamboo. It also includes a comprehensive set of dbForge SQL tools, including SQL Complete, Source Control, Schema Compare, Unit Test, Data Generator, Data Pump, and Documenter, which further enhance the DevOps capabilities for SQL Server database development and deployment.
Starting price
per year
Alternatives
with better value for money
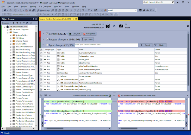
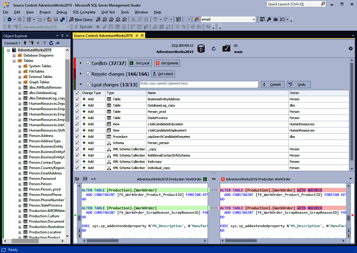
dbForge DevOps Automation for SQL Server’s user interface
dbForge DevOps Automation for SQL Server reviews
Overall rating
5.0
/5
3
Positive reviews
67
%
- Value for money
- Ease of use
- Features
- Customer support
- Likelihood to recommend0.67/10
5
4
3
2
1
3
0
0
0
0
dbForge DevOps Automation for SQL Server's key features
Most critical features, based on insights from dbForge DevOps Automation for SQL Server users:
All dbForge DevOps Automation for SQL Server features
Features rating:
dbForge DevOps Automation for SQL Server alternatives
dbForge DevOps Automation for SQL Server pricing
Pricing plans
Pricing details:
User opinions about dbForge DevOps Automation for SQL Server price and value
Value for money rating:
dbForge DevOps Automation for SQL Server integrations (3)
Top integrations
dbForge DevOps Automation for SQL Server support options
Typical customers
Platforms supported
Support options
Training options
dbForge DevOps Automation for SQL Server FAQs
dbForge DevOps Automation for SQL Server has the following typical customers:
Small Business, Mid-size Business, Large Enterprises, Freelancers
These products have better value for money
Q. What level of support does dbForge DevOps Automation for SQL Server offer?
dbForge DevOps Automation for SQL Server offers the following support options:
Chat, Email/Help Desk, FAQs/Forum, Knowledge Base






