App comparison
Add up to 4 apps below to see how they compare. You can also use the "Compare" buttons while browsing.
GetApp offers objective, independent research and verified user reviews. We may earn a referral fee when you visit a vendor through our links.
Our commitment
Independent research methodology
Our researchers use a mix of verified reviews, independent research, and objective methodologies to bring you selection and ranking information you can trust. While we may earn a referral fee when you visit a provider through our links or speak to an advisor, this has no influence on our research or methodology.
Verified user reviews
GetApp maintains a proprietary database of millions of in-depth, verified user reviews across thousands of products in hundreds of software categories. Our data scientists apply advanced modeling techniques to identify key insights about products based on those reviews. We may also share aggregated ratings and select excerpts from those reviews throughout our site.
Our human moderators verify that reviewers are real people and that reviews are authentic. They use leading tech to analyze text quality and to detect plagiarism and generative AI.
How GetApp ensures transparency
GetApp lists all providers across its website—not just those that pay us—so that users can make informed purchase decisions. GetApp is free for users. Software providers pay us for sponsored profiles to receive web traffic and sales opportunities. Sponsored profiles include a link-out icon that takes users to the provider’s website.

DBHawk
5
6
4
2
3
0
2
0
1
0
Based on GetApp‘s extensive, proprietary database of in-depth, verified user reviews
Web-based database management & self-service data analytics
Table of Contents



Is this product right for your business?
Find out with a
DBHawk - 2026 Pricing, Features, Reviews & Alternatives


All user reviews are verified by in-house moderators and provider data by our software research team. Learn more
Last updated: March 2026
DBHawk overview
What is DBHawk?
DBHawk is a web based database and data analytics platform. It provides secured data access across SQL, NoSQL databases hosted in the cloud or on premise with central security. Using DBHawk, customers can gain quick and secure access to their data.
Key benefits of using DBHawk
Starting price
per month
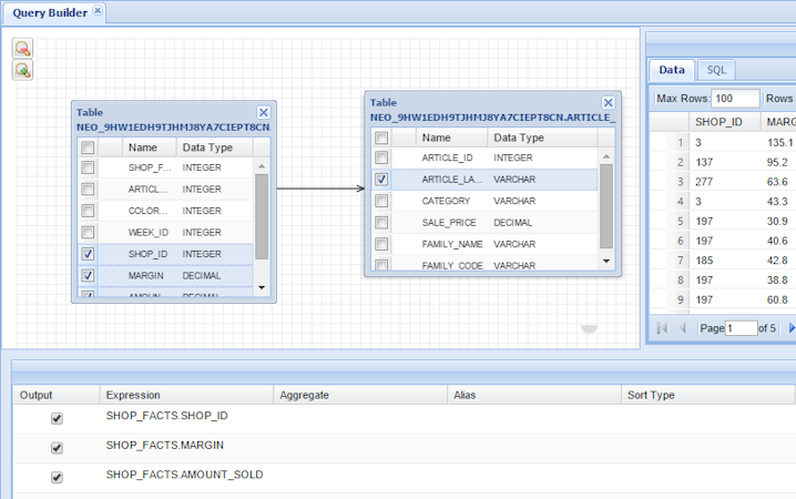
DBHawk’s user interface
DBHawk reviews
Overall rating
4.8
/5
8
Positive reviews
100
%
- Value for money
- Ease of use
- Features
- Customer support
- Likelihood to recommend1.00/10
5
4
3
2
1
6
2
0
0
0
DBHawk's features
Features rating:
DBHawk alternatives
DBHawk pricing
Value for money rating:
Starting from
30
/user
Per month
User opinions about DBHawk price and value
Value for money rating:
DBHawk integrations (3)
Top integrations
DBHawk support options
Typical customers
Platforms supported
Support options
Training options
DBHawk FAQs
DBHawk has the following typical customers:
Large Enterprises, Mid Size Business, Non Profit
Q. What languages does DBHawk support?
DBHawk supports the following languages:
English
Q. Does DBHawk offer an API?
Yes, DBHawk has an API available for use.
Q. What level of support does DBHawk offer?
DBHawk offers the following support options:
Email/Help Desk, Phone Support, 24/7 (Live rep)






