App comparison
Add up to 4 apps below to see how they compare. You can also use the "Compare" buttons while browsing.
GetApp offers objective, independent research and verified user reviews. We may earn a referral fee when you visit a vendor through our links.
Our commitment
Independent research methodology
Our researchers use a mix of verified reviews, independent research, and objective methodologies to bring you selection and ranking information you can trust. While we may earn a referral fee when you visit a provider through our links or speak to an advisor, this has no influence on our research or methodology.
Verified user reviews
GetApp maintains a proprietary database of millions of in-depth, verified user reviews across thousands of products in hundreds of software categories. Our data scientists apply advanced modeling techniques to identify key insights about products based on those reviews. We may also share aggregated ratings and select excerpts from those reviews throughout our site.
Our human moderators verify that reviewers are real people and that reviews are authentic. They use leading tech to analyze text quality and to detect plagiarism and generative AI.
How GetApp ensures transparency
GetApp lists all providers across its website—not just those that pay us—so that users can make informed purchase decisions. GetApp is free for users. Software providers pay us for sponsored profiles to receive web traffic and sales opportunities. Sponsored profiles include a link-out icon that takes users to the provider’s website.

ChartLogic EHR
5
34
4
23
3
8
2
3
1
8
Based on GetApp‘s extensive, proprietary database of in-depth, verified user reviews
Cloud-based EHR solution for hospitals and clinics
Table of Contents



Is this product right for your business?
Find out with a
ChartLogic EHR - 2026 Pricing, Features, Reviews & Alternatives


All user reviews are verified by in-house moderators and provider data by our software research team. Learn more
Last updated: March 2026
ChartLogic EHR overview
What is ChartLogic EHR?
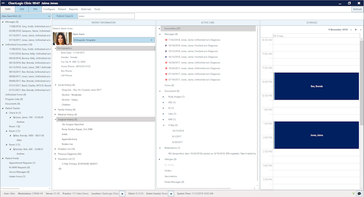
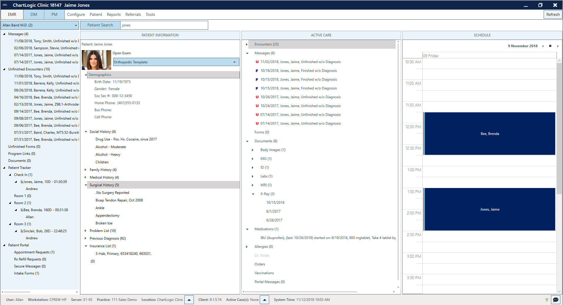
ChartLogic is an integrated electronic health recording (EHR) solution offering benefits of electronic medical recording (EMR), practice management and medical billing services in a combined suite. The solution helps to streamline clinical operations and ensures paperless workflow.
Voice dictation is the primary feature of ChartLogic which allows doctors and other professionals to input data and navigate through tool using voice commands. This voice-driven technology eliminates the need for manual data entry thereby allowing doctors to complete patient’s record and perform charting on the go. Clinics can streamline their daily activities electronically, starting from patient application to final billing. It offers prebuilt templates for the prescription, reporting or billing which can also be customized as per the needs of specialty, clinic or individual requirement.
ChartLogic practice management includes flexible appointment scheduler which highlights time slot available for each doctor that can be booked by patients and ensures no conflict occurs while scheduling. Doctors can access a summary of demographic information, appointment history and family structure for each registered patient. The solution automates multiple tasks involved in the collection process and reduces claims rejection chances significantly.
ChartLogic takes care of billing and invoice distribution process to optimize financial performance. It helps to manage patient registration & scheduling, check insurance eligibility, claims scrubbing, payment posting, billing, collections and more. Final bills can be shared directly with patients on their portal with adequate follow-up and timely payment reminders.
ChartLogic offers the option to be installed on premises or hosted in the cloud and is suitable for individual medical practitioners, small and midsized clinics.
Starting price
per month
Alternatives
with better value for money
Pros & Cons

Ease of Use
Patient and Physician Interaction
Templates
Billing and Claims
Bugs and Issues
Customer Support
ChartLogic EHR’s user interface
ChartLogic EHR review summaries overview
To determine these pros and cons insights, we analyzed responses from
Overall rating
Value for money
3.7
Features
3.8
Ease of use
4.0
Customer support
3.9
Reviews sentiment
What do users say about ChartLogic EHR?
Users report ChartLogic EHR is generally easy to use, with intuitive navigation and customizable templates that help streamline daily tasks. They find the interface simple, though some feel it looks outdated and requires a learning curve for new users. Most say it is user-friendly and efficient for charting and managing patient information. They appreciate the flexibility in template setup and note that support staff are often helpful and responsive.
Some indicate frequent bugs, slow loading times, and occasional system glitches disrupt workflow. They mention inconsistent customer service experiences, with delays in resolving issues and difficulties reaching technical support.
Select to learn more
Who uses ChartLogic EHR?
Based on 76 verified user reviews.
Company size
Small Businesses
Midsize Businesses
Enterprises
Top industries
Use cases
ChartLogic EHR's key features
Most critical features, based on insights from ChartLogic EHR users:
All ChartLogic EHR features
Features rating:
ChartLogic EHR alternatives
ChartLogic EHR pricing
Value for money rating:
Starting from
149
Per month
User opinions about ChartLogic EHR price and value
Value for money rating:
To see what individual users think of ChartLogic EHR's price and value, check out the review snippets below.

Krishna T.
HR Executive
Dev V.
Freelancer
ChartLogic EHR integrations (1)
Integrations rated by users
We looked at 76 user reviews to identify which products are mentioned as ChartLogic EHR integrations and how users feel about them.
Integration rating: 5.0 (1)
Other top integrations
ChartLogic EHR customer support
What do users say about ChartLogic EHR customer support?
Customer support rating:
We analyzed verified user reviews to identify positive and negative aspects of ChartLogic EHR customer support.
A significant portion of users highlight fast, helpful, and courteous customer support that resolves issues efficiently.
Multiple users appreciate the US-based support, live chat options, and knowledgeable staff who assist with complex tasks.
A minority of users report unprofessional attitudes, slow response times, and unresolved issues with customer support.
Support options
Training options
To see what individual users say about ChartLogic EHR's customer support, check out the review snippets below.
“It is difficult to move from one level of support to the next, and higher levels don't do much either even if you manage to get a hold of them. ”
Ashley K.
podiatrist
“Poor technical support”
Osama N.
MD
ChartLogic EHR FAQs
ChartLogic EHR has the following typical customers:
Small Business, Freelancers, Mid-size Business
These products have better value for money
Q. What level of support does ChartLogic EHR offer?
ChartLogic EHR offers the following support options:
Phone Support, Knowledge Base, Email/Help Desk, Chat





