App comparison
Add up to 4 apps below to see how they compare. You can also use the "Compare" buttons while browsing.
GetApp offers objective, independent research and verified user reviews. We may earn a referral fee when you visit a vendor through our links.
Our commitment
Independent research methodology
Our researchers use a mix of verified reviews, independent research, and objective methodologies to bring you selection and ranking information you can trust. While we may earn a referral fee when you visit a provider through our links or speak to an advisor, this has no influence on our research or methodology.
Verified user reviews
GetApp maintains a proprietary database of millions of in-depth, verified user reviews across thousands of products in hundreds of software categories. Our data scientists apply advanced modeling techniques to identify key insights about products based on those reviews. We may also share aggregated ratings and select excerpts from those reviews throughout our site.
Our human moderators verify that reviewers are real people and that reviews are authentic. They use leading tech to analyze text quality and to detect plagiarism and generative AI.
How GetApp ensures transparency
GetApp lists all providers across its website—not just those that pay us—so that users can make informed purchase decisions. GetApp is free for users. Software providers pay us for sponsored profiles to receive web traffic and sales opportunities. Sponsored profiles include a link-out icon that takes users to the provider’s website.

Campus Cloud Services
First cloud-based Student Information System
Table of Contents
Campus Cloud Services - 2026 Pricing, Features, Reviews & Alternatives


All user reviews are verified by in-house moderators and provider data by our software research team. Learn more
Last updated: March 2026
Campus Cloud Services overview
What is Campus Cloud Services?
A cloud-based SIS allows colleges and schools to lower upfront infrastructure costs, repurpose IT professionals to other tasks and focus on projects that differentiate their college instead of infrastructure.
Low cost annual subscription with no long term commitment.
All maintenance and regulatory updates are free.
Expert, hands-on implementation support and training are included.
No costly infrastructure required.
You get our entire system for one affordable price. No hidden fees. No surprise charges. Just plain and simple pricing.
Complete training and customer support included in price. Never pay a cent for servers, bandwidth and data storage.
Powerful functionality on any device, any time, at any location.
Backups and system security are included. Guaranteed up time and built in hot sites mean no business interruptions.
It is a “soup to nuts” solution to the complexities of enrolling, tracking and managing a student from start to graduate placement and everything in between.
Starting price
Alternatives
with better value for money
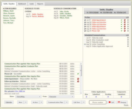
Campus Cloud Services’s user interface
Campus Cloud Services reviews
Overall rating
No reviews
- Value for money
- Ease of use
- Features
- Customer support
- Likelihood to recommend0.00/10
5
4
3
2
1
0
0
0
0
0
Campus Cloud Services's key features
Most critical features, based on insights from Campus Cloud Services users:
All Campus Cloud Services features
Campus Cloud Services alternatives
Campus Cloud Services pricing
Value for money rating:
Starting from
No pricing info
User opinions about Campus Cloud Services price and value
Value for money rating:
Campus Cloud Services integrations (9)
Top integrations
Campus Cloud Services support options
Typical customers
Platforms supported
Support options
Training options
Campus Cloud Services FAQs
Campus Cloud Services has the following typical customers:
Small Business, Mid-size Business, Large Enterprises, Freelancers
These products have better value for money
Q. What level of support does Campus Cloud Services offer?
Campus Cloud Services offers the following support options:
Email/Help Desk, FAQs/Forum, Knowledge Base, Phone Support, 24/7 (Live rep), Chat












